Compartir es solidario. Por eso MindManager se lo pone fácil a la hora de compartir sus mapas con otros usuarios.
Los mapas publicados de MindManager pueden verse en todos los principales exploradores web.
Cada mapa publicado recibe un vínculo web dinámico que se puede actualizar en cualquier momento y, opcionalmente, proteger con contraseña.
Invite a compañeros de trabajo de otros departamentos, oficinas y zonas horarias a trabajar juntos en mapas en tiempo real.
La Coedición de MindManager para Microsoft Teams le ofrece a usted y a su equipo una forma totalmente nueva de colaborar.
Vea cómo se materializan los planes, aparecen las oportunidades y despegan las ideas ante sus ojos.
*Disponible exclusivamente para MindManager Windows y MindManager para Microsoft Teams.
Con las funciones de colaboración de MindManager Snap puede conectar personalmente con compañeros de trabajo o crear grupos.
Una vez conectados, pueden intercambiar ideas, vínculos, material de referencia y contenido que encuentren en Internet. La próxima vez que use MindManager solo tendrá que abrir la cola de Snap y estará todo allí esperándole.
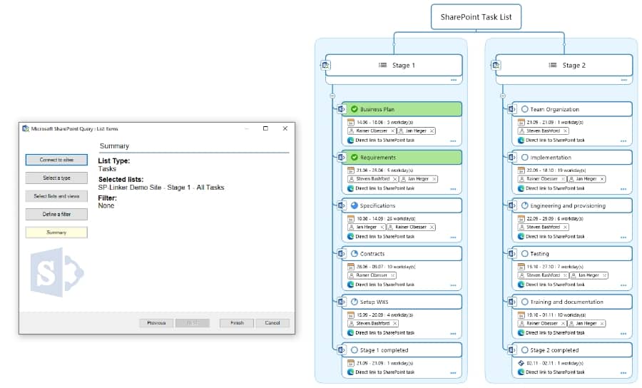
Gracias a la integración con Microsoft SharePoint de MindManager los usuarios pueden guardar mapas fácilmente en SharePoint, volver a abrirlos y protegerlos y desprotegerlos directamente en la interfaz de MindManager.
Los usuarios de MindManager también pueden usar SharePoint Linker para consultar contenido de lista específico de SharePoint, mostrarlo en un mapa y rellenar o editar listas de tareas de SharePoint directamente en un mapa.
Sea cual sea la plataforma que usa, el software las incluye todas.
MindManager* se encuentra disponible en Windows, Mac y cualquier dispositivo que use Microsoft Teams.
MindManager funciona en todos los dispositivos para que pueda concentrarse en los aspectos más importantes de su día.
*Las versiones se venden de forma independiente o en un paquete combinado como suscripción. La suscripción proporciona acceso total a toda la solución de productos de MindManager.










