Mehr Flexibilität

MEHR FLEXIBILITÄT

Ideen individuell erfassen und weiterverarbeiten

Bessere Strukturen

BESSERE STRUKTUREN

Mapformat sorgt für Struktur und Transparenz

Geringerer Zeitaufwand

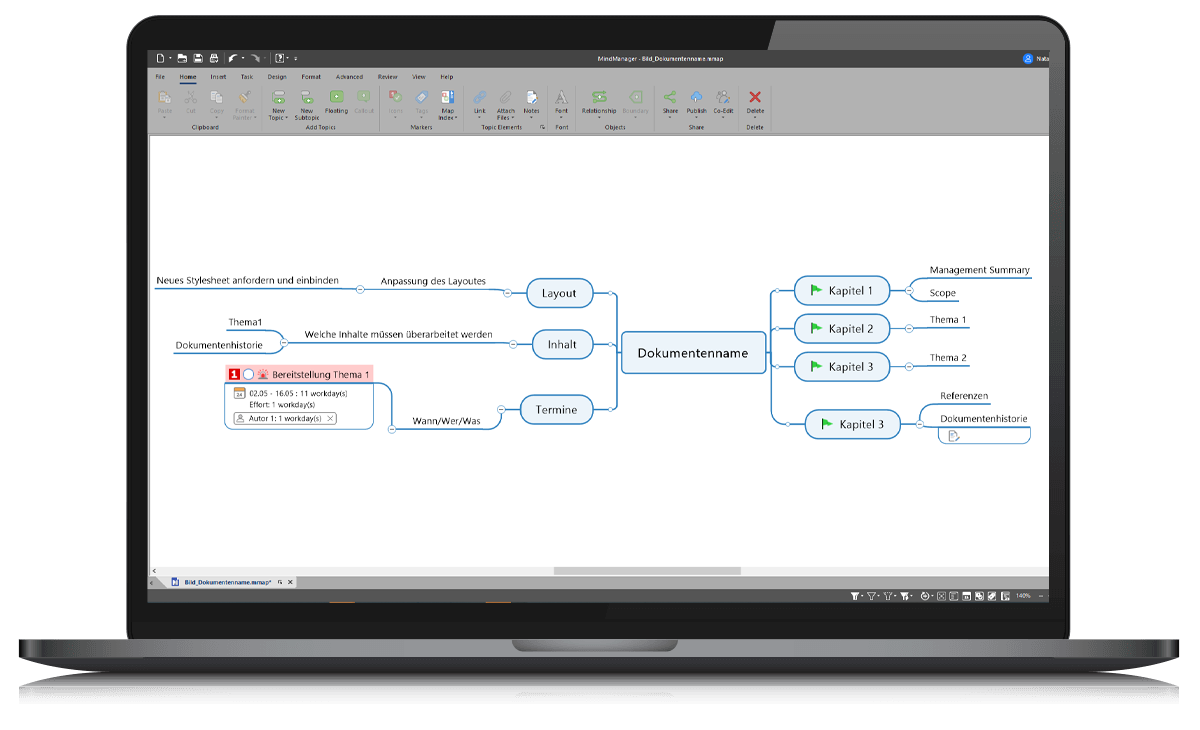
GERINGERER ZEITAUFWAND

Schnellerer Projekteinstieg mit Templates

Gleicher Wissensstand

GLEICHER WISSENSSTAND

Zentraler Dateizugriff erleichtert den Informationsaustausch

“MindManager ist eine Lösung, die den gesamten Business-Prozess unterstützt – von der Planung über die Umsetzung bis hin zum Controlling. Klasse ist auch, dass man alle Daten an einem Platz hat, was natürlich zudem beim Thema Compliance hilft.”

Rainer Geis

Projektmanager

Die Herausforderung

Rainer Geis arbeitet als Projektmanager und -leiter in einem namhaften Gesundheitskonzern. Dort ist er Teil des strategischen Projektmanagements im IT-Bereich des Unternehmens. Vor allem die Planung und Umsetzung von ITK-Projekten sind immer wieder eine große Herausforderung, weil ihre Struktur und Laufzeiten sehr unterschiedlich sind. Auch die Einbindung der verschiedenen Ressourcen aus den unterschiedlichen Unternehmensbereichen ist komplex.

Als Rainer Geis vor Jahren in das Team kam, setzte der Konzern bei der Planung und Umsetzung von Projekten auf ein klassisches Projektmanagement-Tool. Damit waren aber weder die Projektteams noch die Projektleiter glücklich. Der Grund: Die Lösung war zu unflexibel. Die Strukturen waren zu kompliziert und die Umsetzung der Projektjetmanagement-Methode PRINCE2 zu aufwändig. Da Rainer Geis nicht nur über ein exzellentes Methodenwissen verfügt, sondern auch langjährige Mindmapping-Erfahrung hat, schlug er den Wechsel von MS Project auf MindManager vor.

Die Lösung

„Ich arbeite seit vielen Jahren mit MindManager. Die Nutzung der Plattform ist einerseits so einfach und selbsterklärend und zum anderen lässt sich hierin wunderbar das PRINCE2 Phasenmodell abbilden. Das kommt mir grundsätzlich entgegen und hilft vor allem bei der Umsetzung von ITK-Projekten in unserem Konzern“, sagt Rainer Geis.

Ein solches ITK-Projekt ist beispielsweise der unternehmensweite Rollout einer Security-Lösung. Anhand dieses Projekts skizziert Geis seine MindManager-basierte Vorgehensweise. Das Security-Projekt hat eine Vorbereitungszeit von ca. drei Monaten und in der Umsetzung nimmt es anderthalb Jahre in Anspruch. Betroffen sind schlussendlich Konzernmitarbeiter aller Disziplinen, denn die Lösung wird in allen Bereichen mit administrativem Zugriff eingesetzt.

In der ersten Phase bilden Geis und sein Team auf Basis der PRINCE2-Methode das dreistufige Projekt in einer Map ab. Dabei werden Ziele definiert, Zeitpläne erstellt und Ressourcen zugeordnet. Bereits in diesem frühen Stadium nutzt Geis intensiv die Export- und Notizfunktion. Den Export, um die Mapinhalte mit anderen – beispielsweise der Geschäftsführung - zu teilen und die Notizfunktion, um Inhalte möglichst präzise zu definieren. Im nächsten Schritt wird eine Entwicklungsumgebung projektiert, in welcher der Migrationsprozess für den Rollout der Security-Lösung entwickelt werden kann. Sämtliche, in dieser zweiten Phase relevanten Informationen, Deadlines, Aufgaben, Dokumente etc. werden in der Map vermerkt und über diese gesteuert. Dasselbe gilt für die dritte Phase, das Durchspielen der Migration in einer Testumgebung. Geis: „Dank MindManager haben wir keinen Medienbruch mehr und eine größere Transparenz. Das hilft in der Testphase und auch beim Rollout, weil man Engpässe frühzeitig identifizieren und entsprechend reagieren kann.“

Als größten Vorteil von MindManager sieht der Projektmanagement-Spezialist neben der Visualisierung und Flexibilität der Lösung vor allem die Transparenz. Aber auch die Excel-Integration wird von Geis intensiv genutzt, um Pläne und Kosten anzupassen und zu steuern. „Durch die Einbindung von Excel und die Möglichkeit, Formeln zu nutzen, kann ich wunderbar mit den KPIs arbeiten. Hier sehe ich sofort, welche Konsequenzen sich durch bestimmte Veränderungen im Projekt ergeben – sei es in der Budget-, Ressourcen- oder Zeitschiene. Das ist eine super Entscheidungshilfe“, freut sich Geis.

Geis und sein Team wissen es auch zu schätzen, dass ihre Projektarbeit durch die Nutzung der Software wesentlich effektiver geworden ist. Aufgrund dessen, dass Geis für die verschiedenen Projektarten und Projektmanagement-Methoden eine Vielzahl an Templates hat, mit denen er seine Projekte aufsetzt, ist schon allein die Kick-Off-Phase wesentlich schneller als üblich. Dokumentationen werden ebenfalls kinderleicht als Word-Exporte aus der Map heraus erzeugt und die Verlinkung mit anderen Maps oder Gantt-Diagrammen reduziert den Aufwand der Abstimmungsprozesse. „Mit der Map haben wir von der ersten Minute eines Projekts an einen viel besseren Überblick, was auch die Steuerung der Aufgaben und das Anpassen von Plänen erleichtert“, sagt der Projektmanager, der sich eine Arbeit ohne MindManager nicht mehr vorstellen kann.