Remplacez les réunions non productives et les échanges de messages non fiables par une map visuelle complète qui fournit instantanément une vision claire des objectifs, des prévisions, des exigences, des tâches, des priorités, etc.
Évitez les écueils habituels qui conduisent les projets à l'échec (mauvaise communication, mauvais alignement, délais non respectés) grâce à des outils avancées de gestion de projet qui placeront tous les membres de votre équipe au même niveau et ce, dès le premier jour.
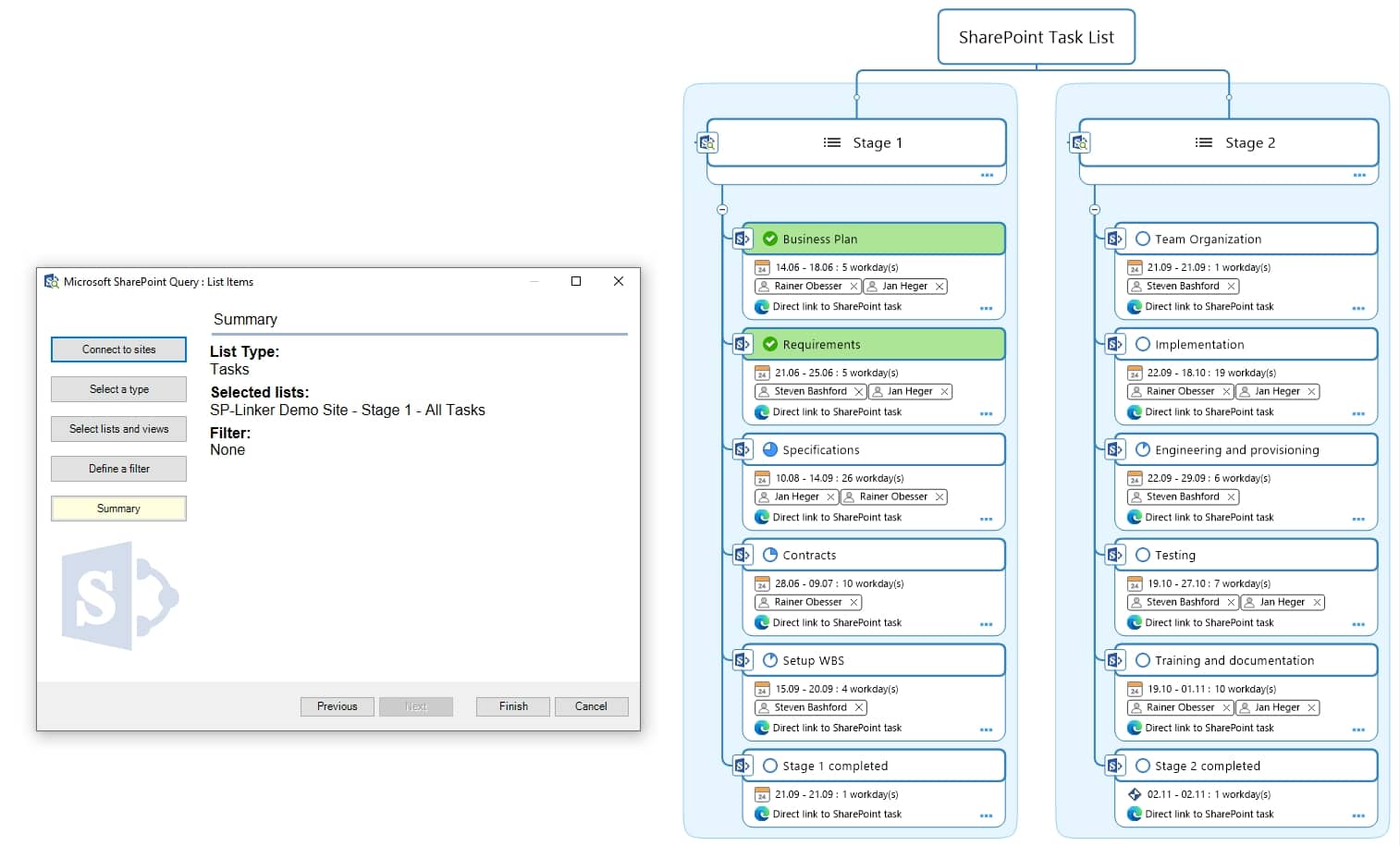
Les intégrations Microsoft SharePoint, Office et Project fiables et l'intégration possible avec plus de 800 applications via Zapier permettent aux membres des équipes de travailler à partir d'un portail unique qui leur fait gagner du temps et leur permet d’éviter les redondances tout en leur assurant une meilleure précision.
Le programme de licence MindManager Enterprise garantit une expérience adaptée aux besoins de votre entreprise avec un processus de déploiement simplifié. Renseignez-vous
« Pour les entreprises, contacter MindManager pour discuter de l'ajout de sa version Enterprise à votre pile technologique pourrait être l'une des meilleures choses que vous puissiez faire pour votre entreprise. »
Windows
Mac
Chromebook
Microsoft Teams
Web
iOS et Android
MindManager respecte les normes les plus strictes en matière de confidentialité et de sécurité.
En savoir plus sur la sécurité MindManager
Certifié SOC2
Clé unique d’activation et authentification unique (SSO)
Coédition multiplate-forme sécurisée
Compatible Citrix
Intégrations Microsoft
Prise en charge des fournisseurs de stockage tiers
Réduction sur l’achat de licences en volume
Assistance dédiée Premium
Capacités de déploiement à grande échelle
Administration des licences avec prise en charge des groupes Azure
Lecteurs Windows, Mac et SharePoint
Services de formation et de conseil en option
Les fonctions varient selon les plates-formes et les options d'achat.
Les fonctions varient selon les plates-formes et les options d'achat.
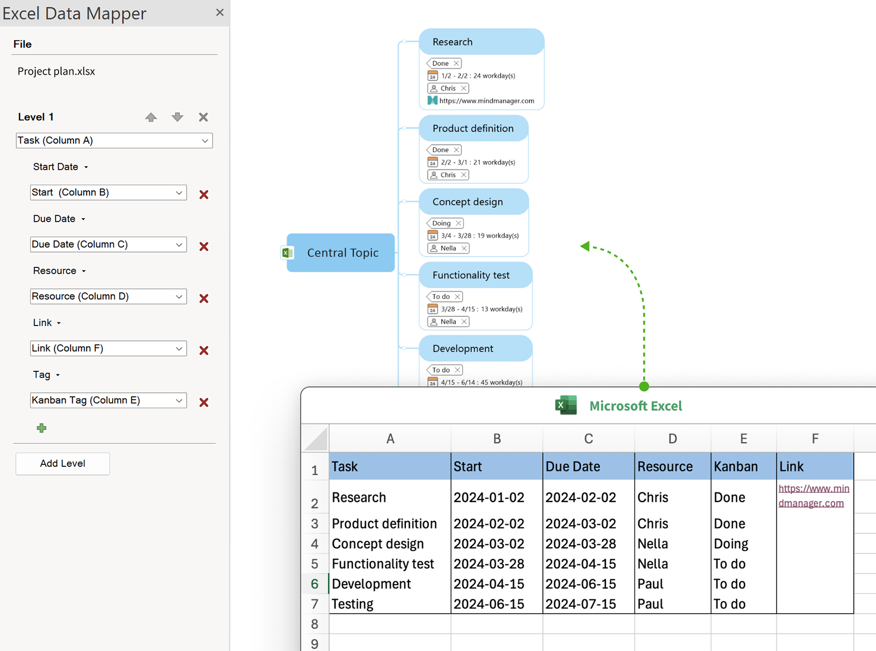
Bénéficiez d’une flexibilité accrue pour adapter l’affichage des informations dans les zones d’infos des sujets. Ces zones ont été repensées
pour que les infos de sujets soient plus claires, concises et personnalisables.
Les fonctions varient selon les plates-formes et les options d'achat.
Les fonctions varient selon les plates-formes et les options d'achat.
Pour obtenir la liste des exigences techniques, consultez la page www.mindmanager.com/requirements.




