Streamline your workflow with MindManager + Jira integration

MindManager's seamless integration connects with Jira Cloud and Jira Data Center, allowing users to effortlessly import, organize, and manage Jira tickets and issues directly in MindManager.

Learn about MindManager Enterprise

Fully customizable Jira + MindManager integration  

Effective project management requires seamless coordination across tools and teams. With MindManager's Jira integration, you can easily import, manage, and sync Jira tickets right in MindManager.

Fewer tools to manage = more time to get things done.

Simple to import and sync

Simple to import and sync

Import and sync Jira tickets and issues with just a few clicks. Sync to make sure you always have an up-to-date view.

Easy edits and updates

Easy edits and updates

Update Jira tickets and issues right in MindManager. No more switching tabs or losing track of what needs to be done next!

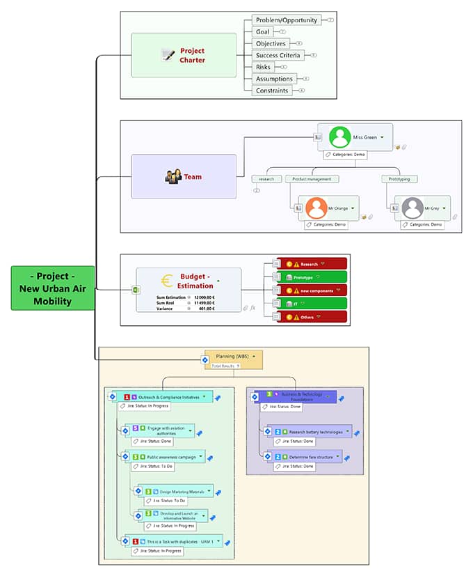
Detailed project views

Detailed project views

Consolidated Jira tickets and issues within a MindManager project for a comprehensive view.

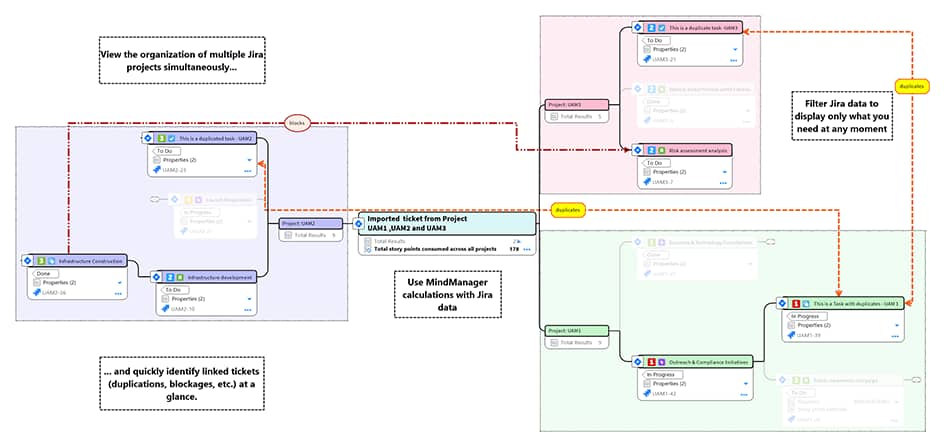
Filter and explore data

Filter and explore data

Gain insights into project progress, issues status, and task dependencies in a single view. Use formulas to see total story points or drag and drop issues to recalculate in seconds.

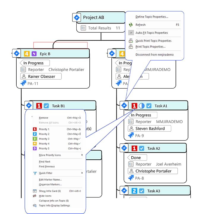
Customize with MindManager SmartRules

Customize with MindManager SmartRules

Create custom rules that automate actions based on Jira data changes to update assignees, styles, and shapes.

How to connect Jira + MindManager

Ready to improve your team's productivity and streamline your workflows? MindManager's customizable Jira integration makes it easy to stay on top of project statuses and gain access to detailed insights. Here's how to get it.

Purchase MindManager

1. Purchase MindManager

Purchase MindManager Pro or Enterprise to integrate with Jira. If you’re new, you can try MindManager Pro for free for 30 days or MindManager Enterprise for free for 60 days. You must have access to MindManager Windows version 23.1 or later and a valid Jira Cloud or Jira Data Center account. Jira is available separately as a paid add-on.

Import your data

2. Import your data

  1. Log into your Jira account (Cloud or Data Center).
  2. Choose a Jira filter that you want to import.
  3. Configure your dynamic import settings.
  4. This will organize your Jira tickets into an easy-to-read hierarchy.
Start using Jira and MindManager

3. Start using Jira and MindManager

Find the Jira integration in MindManager via the tab Advanced / Jira. Jira is available separately as a paid add-on.

Create MindManager SmartRules™

4. Create MindManager SmartRules™

Set up SmartRules to catch all critical Jira tickets. Activate them using key ticket fields for enhanced visibility and easy identification.

You’re in good company

Volvo
Bosch
Fujitsu Siemens
Conedison
Bayer
Thales
BMW
Ekso
Volvo
Bosch
Fujitsu Siemens
Conedison
Bayer
Thales
BMW
Ekso

More MindManager integrations

Amplify your productivity and unify your workspace by connecting MindManager with your favorite apps.

Need help? Visit MindManager support

Learn how to make the most of MindManager with detailed support documentation and our MindManager Starter Academy.

Amplify team productivity with Jira + MindManager

MindManager's Jira integration streamlines project management by seamlessly merging visual planning with dynamic issue tracking. Elevate your project management game, enhance team productivity, and see your Jira projects in more detail than ever before.

Try the full version of MindManager FREE for 30 days