Purchase options
From planning to execution, explore how MindManager powers better outcomes. See top features
For individual users. Access to the current version and single-user capabilities only.
Powerful tools for enhanced collaboration and productivity
Features vary across platforms and purchase options.
"We use MindManager for large scale projects to create a ‘40,000 foot’ view to easily see what's going on. From there we can navigate to a subproject to discuss or get a visual of what needs to happen."
No credit card required
Features vary across platforms and purchase options.
Features vary across platforms and purchase options.
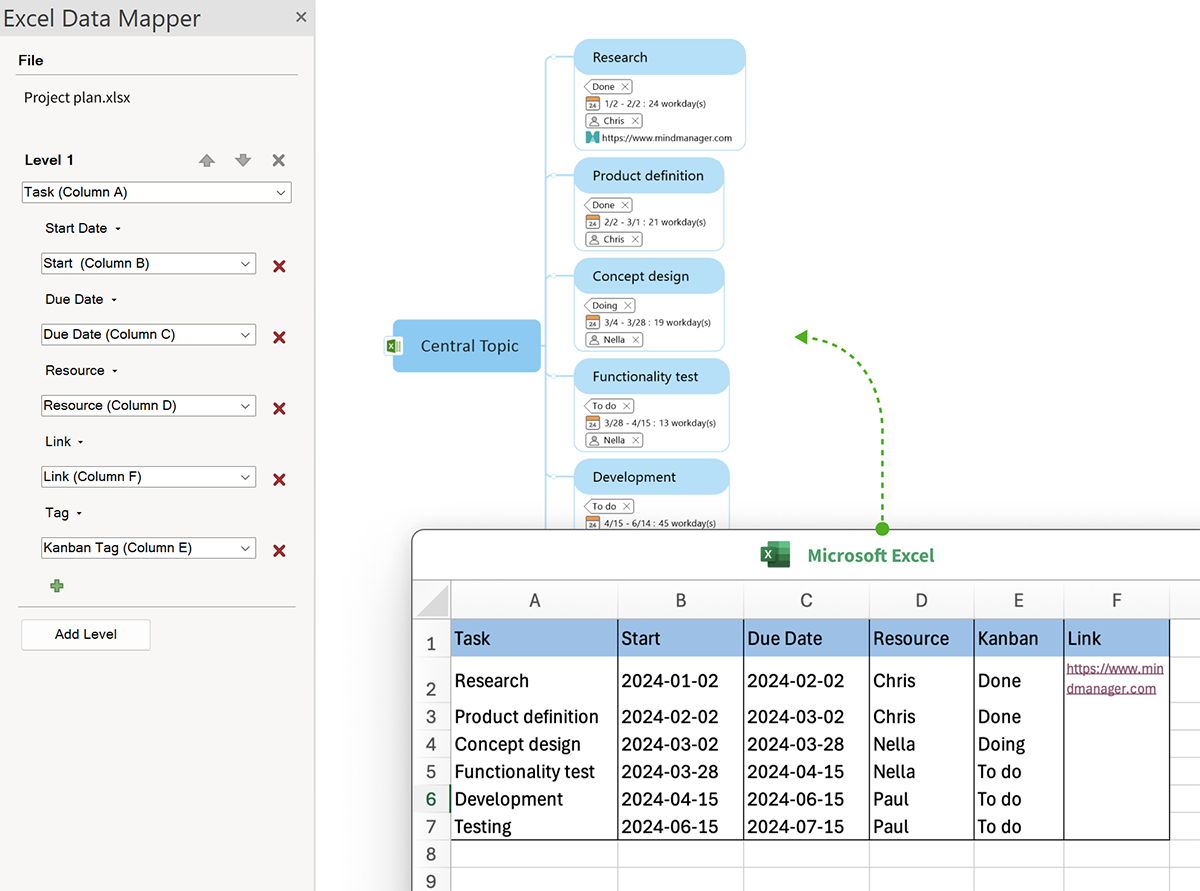
Gain greater flexibility over the way your information is displayed. With a fresh new
design, the new topic info style is more clear, concise, and customizable.
*Available separately as a paid add-on.
Features vary across platforms and purchase options.
Features vary across platforms and purchase options.
For a list of technical requirements, see www.mindmanager.com/requirements.
Join millions of users across thousands of global organizations
30-day fully functional free trial




